Bugtracker
(GitHub)
Get involved
Stay tuned!
Paid support
Sponsors
* Check/uncheck all *
Content
Tags
Title
ZenphotoCMS
The
simpler
media website CMS
Home
News
Demo
Screenshots
User Guide
Forum
Themes
Extensions
Showcase
Advertisements
Need project help?
Visit the
Paid support page
.
storage
|
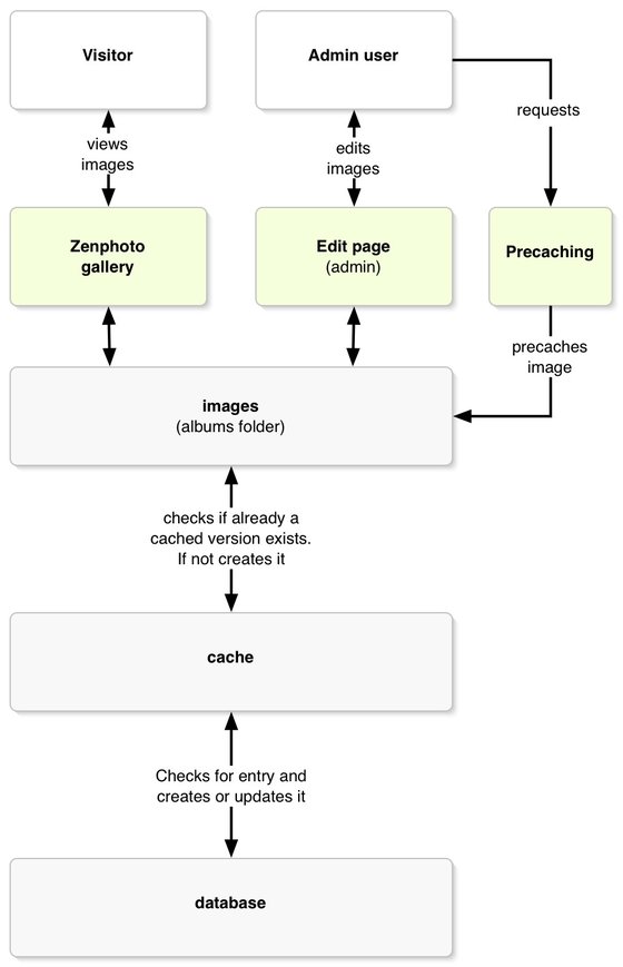
zenphoto-visualized
« prev
zenphoto-12-image-discovery12 (7/7)